eCMS is a cloud-based EFP system developed by Computer Guidance Corporation, specifically designed for the construction industry.
It offers a comprehensive suite of integrated modules to help commercial contractors manage various aspects of their financial and operational processes. The platform's browser-based and mobile-friendly design enables users to access critical information anytime, anywhere, facilitating real-time updates and collaboration.
Key features
-
Financial management: eCMS provides comprehensive accounting tools, including cost accounting, payroll processing, and financial reporting, enabling contractors to maintain tight financial controls and consolidated data.
- Asset management: eCMS helps contractors manage equipment lifecycles, tracking maintenance, costs, and revenue. It optimizes fleet maintenance, work orders, and repair decisions for better cost control.
-
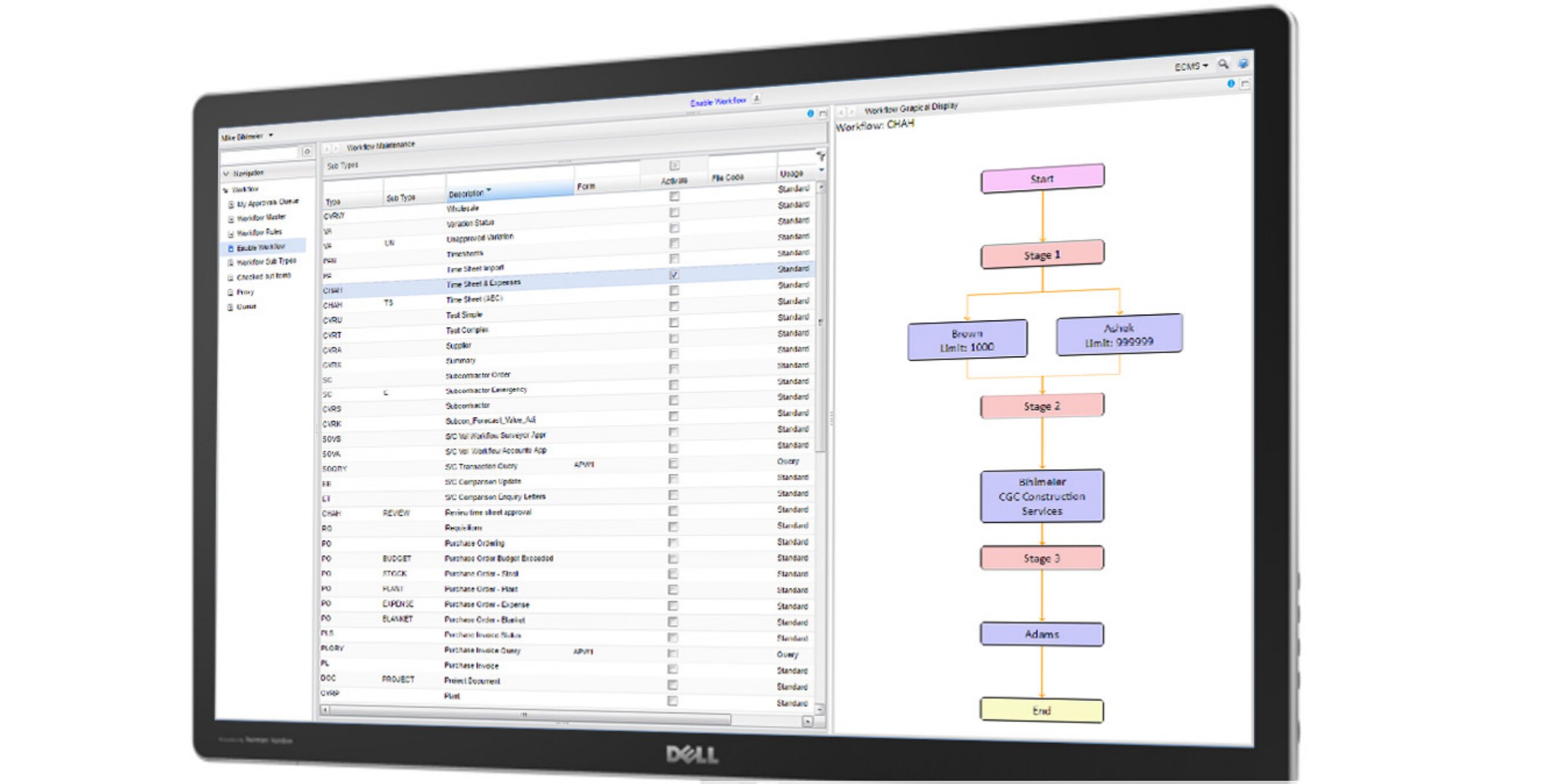
Project management: The software streamlines project management from start to finish, enabling clear communication and efficient content management for smooth collaboration.
-
Business intelligence and analytics: eCMS delivers integrated financial and project data on demand, allowing for smarter decision-making through advanced business analytics and real-time data access.
-
Cloud deployment: Hosted in industry-leading Tier III data centers, eCMS ensures 99.99% uptime, automatic disaster recovery, and enhanced security, providing users with reliable access to their data without the need for in-house IT infrastructure.
eCMS's open architecture allows for seamless integration with third-party software, promoting transparent data and process exchange to meet diverse business needs.
Software features
- Billing
- Business Intelligence/Analytics
- Costing
- CRM
- Financials & Accounting
- HR
- Project Management
- Purchasing
- Asset Management
- Document Management
Quick spec
Product details
Customer Suitability
- Enterprise (1000+ Employees)
- Medium Size (251-1000 Employees)
- Small Business (1-250 Employees)
Additional Product Info
- Multi Language
- Multi Currency
- Customizable
System Hosting
- Cloud
Your comparison
Download more information
eCMS Cloud Construction ERP
Download exclusive feature and pricing data with your free extended profile of eCMS Cloud Construction ERP .
DownloadRelated articles
-
How much does ERP cost? (Free ERP cost and budget guide)
How much does an ERP system cost in 2025? Everything you need to make an ERP software budget
-
Secret KPI: Why Your ERP Implementation Team Matters More Than Software
Learn how Godlan ensures successful ERP implementation for manufacturers with proven strategies &...
-
A complete ERP RFP template & guide (includes free template)
All you need to know construct a foolproof ERP RFP, including a customizable template
eCMS Cloud Construction ERP
Pricing Guide
eCMS Cloud Construction ERP
Download your pricing guide by completing the form below.
eCMS Cloud Construction ERP
Price Quote
eCMS Cloud Construction ERP
Complete the form below to access a video demo of this software.
Quickly Compare with Similar ERP Systems
Other Users often Compare these Four Solutions
Get Your ERP Software Comparison
Download your bespoke report in a single pdf.
eCMS Cloud Construction ERP
Extended Software Profile
eCMS Cloud Construction ERP
Get your extended software profile by completing the form below.
eCMS Cloud Construction ERP
Extended Software Profile

